x-plore是很多人手中的宝贝管理器,包括我在内,超爱它,每次格机后都是第一个安装它的,不得不说它太强大了!特意写了这个帖来介绍一下它的主要功能操作,有安装它和喜欢它的就给我顶上去,让更多人知道它,记住它,善用它!
软件说明:
X-plore是目前为止最实用的文件管理器.简单易用的界面.强大的文件管理功能.独有的RAR.ZIP.Jar文件解压功能让你感受到智能手机的强大文件管理系统
1.以树型目录查看手机的文件/文件夹
2.内置文本编辑器/图像浏览器
3.可以查看文件详细信息
4.可以编辑更改文件属性 (隐藏, 只读, 存档)
5. 重命名.删除文件
6.新建或编辑文本文件
7.新建文件夹
8.标记选择多个文件或选择全部文件
9.复制/移动文件和文件夹
10.可以跳过蓝牙/红外线发送文件
11.支持解压 Zip, Rar, Jar 文件
12.支持新建 Zip 文件
13.可以查看Word 文档
14.查看手机信息
15.查看进程和任务信息
16.简单的在线检查更新功能
17.可以在信息收件箱查看.保存文件
18.十六进制查看.编辑
20.搜索文件
21.支持快捷键访问文件夹
22.简单的声音.视频播放器
再说一下快捷键
C:删除
1:复制
2:移动
3:十六进制查看
4:进入信息收件箱查看所接收文件
5:显示详情
6:文件属性
7:重命名
8:编辑
9:新建文件夹
*:滚动至上一页
#:滚动至下一页
可为经常要进入的文件夹,或者路径较深的文件夹设置快捷键
方法是:菜单--热键--编辑文件夹--定义文件夹--菜单--更改(OK)
以后就可以通过笔键+数字键或者#+数字键快捷进入文件夹了!


x-plore1.22版本,现时最完美的管理器,最新1.30版的XX不完全就不发上来了!
浏览速度是现时所有管理器最快的,追求速度的就一定不能错过!


首先让大家看看它所有的快捷键,其中Shift就等于#号键,Send代表拨号键,Left+Right应该有不少人知道了吧,就是左和右的意思!你不用记住这些快捷键也可以用的上x-plore,但当你全部把这些快捷键记住后就会发现以前自己太笨了,有这么快的方法放在那里不用真的很浪费啊,所以记住它们以后你就能随心所欲操作x-plore!


上面有提示过Shift和Send两个键,所以要善用,那么得出来的结果就是“#+确定键”就是单个标记,反之就是取消标记,“#+导航键上和下”是选择行标记,“#+右”是全部标记,“#+左”那不用我说了吧!
选中要发送的文件直接按拨号键就能开启蓝牙发送文件!整个文件夹是不能发送的(但有办法的,看下面就知道),用x-plore发送文件是最快的,比自带的能快一倍!




打包文件或文件夹是x-plore的众多强大功能之一。如图,选中的文件后按“#号键+拨号键” ,就会出现“选择ZIP文件位置”字样,这时你再选择好放置的地方后按确定键就开始打包文件了!如果把文件夹打包就能发送和上传了!
再看看x-plore自带的图片查看功能,比起自带多媒体查看和其它图片浏览软件毫无逊色,开可能比它们更好,我最喜欢它能“#+*”瞬间切换原图和缩图功能!建议大家记一下它的快捷键,应该不难!
从这里能演化两个我自己发现的“邪恶而实用”的功能,再看下面!
其一:当你想上传图片或软件到电脑中时,但发现没带数据线或读卡器,现时我是这样子做的:把要上传的东西放在一个文件中用x-plore打包好,再用UC上邮箱发送到QQ邮箱或原来的邮箱,再从邮箱里下载到电脑就ok啦!
其二:这很邪恶,现时发现最强大的存在。总所周知x-plore是可以直接打开zip或rar压缩文件的,利用这点就可以把一些不见得光的图片打包在一个文件夹里面,这样就不会出现多媒体那里了!查看时直接打开就是了,x-plore的图片浏览不赖啊!




实用功能之一:文本编辑。新开文本,文本缀名是 txt就能得到txt文本(如果写上DOC等后缀名还可以得到DOC文件,掌中办公也不是难事),写上你想写的东西后保存就ok了,想修改文本的话直接按快捷键8就能修改了!如果你想体现一下有一本书叫《我在公车上用蓝牙泡了一个妞》里面的情节的话,那你就把情书写好后在搜索蓝牙发送就是了!呵呵! 再看下面也很强!!!


实用功能之二:关联程序。也很强大,例如把CorePlayer设置成x-plore自带的播放器,设置-关联程序-新建(快捷键9)输入文件的格式后(例如avi)按确定再选择用来打开的软件(可以选CorePlayer)!应该难不到大家,自己喜欢怎样就怎样吧!
6220px; display: none;">
实用功能之三和四:复制移动和压缩文件,比较简单,不过这两个是用得最多的!
选中要复制或移动文件,按1是复制,2是移动(也可以说的是剪贴),再把光标移到你想放置的位置按确定就是了!
选中要压缩的文件,按4,再把光标移到你想放置的位置按确定就是了!


实用功能之五:文件搜索。能快速搜索你想要的内容,设置-查找-查找文件,看第一幅图*.再加要搜索的文件格式就可以开始搜索了,看最后三幅图,想搜单个文件时输入的文件名字一定要和搜索的文件名一样才行,不支持模糊单个搜索!


在以下用到的辅佐功能时请按第二幅图把四个选项打钩!
辅佐功能之一:启动热键设置。让你一步到位,打开你想打开的文件,设置好后用#号键+0~9十个键快速启动!


辅佐功能之二(需XX手机):修改系统文件夹。
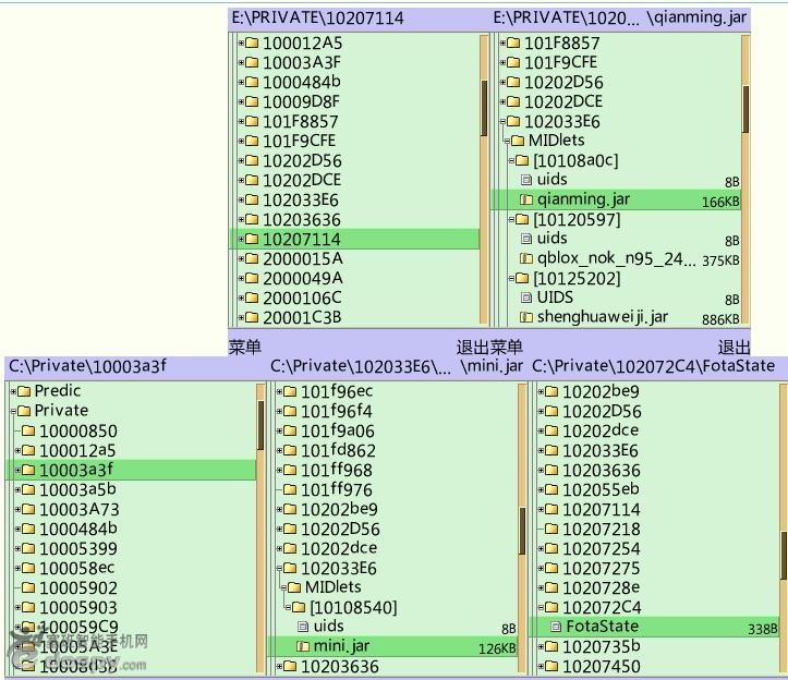
E盘-private-10207114是安装主题的文件夹,可以在这里把主题删除掉,比程序管理那里删除方便!
C盘-private-10207114也是,就是看你把主题安装在那个盘就会生成10207114文件夹!
E盘/C盘-private-102033E6是java安装程序住的地方,如果想删除顽固的java程序就到这里删除吧!
C盘-private-10003a3f从第一个一直进去到Resource里面的文件就是多余图标的元 凶,把它们删除掉后多余的图标就会一干二净了,如果没装过其它java程序的话建议去C盘-private-102033E6那里也把那些自带的java 安装程序也删掉,一了百了!
C盘-private-102072c4里面有一个5M的文件,是升级手机用的,不升级手机的时候可以删除掉,不影响升级的,如你想升级时进入设备管理它又会自动生成的!
650px; display: none;">
任意调节安装字体大小和粗幼的设置:进入E——DATA——FONTS后,直接按8打开FontRouer.ini,找到
ZoomRatio=100 Chroma=100这两个就OK!
说明:ZoomRatio是调节字体大小的,例如把100改成110后字体就会变大,按自己喜欢的设置吧!
Chroma是调节字体的粗幼的,例如把100改110后字体就会变粗,按自己喜欢的设置吧!
调节完后保存再重启手机就行了!
教你删除自带RealPlayer播放器的播放记录:
是男同志的手机多多少少都有一点X片子的,包括本人在内也有一点点!在播放完片子后会在RealPlayer播放器那里残留有片子的播放记录的,如果有MM借你的手机看视频时你就有可能遇到尴尬了(应该是很常见,但是蛮尴尬的,我暂时还没遇到过)这时就应该未雨绸缪,让它永远不会发生!
只要进入:C/10005A3E/mediaplayer.dat ,把mediaplayer.dat这个文件删除就OK了!
S60v3系统字体开启清晰字体方法
这个功能由友友cath提供 ,非常感谢 大家可以回帖共同探讨








1.打开X-plore
2.菜单-->工具-->关于
3.在键盘上输入 800
这时英文就变成清晰字体了,还没有完成,因为右下角的返回 和上面中间的关于变成 ?? 了,看图,这样的话就可以
防止别人使用XPLORE,你可以把一些文件的属性设置为隐藏别人就看不见啦 ,哈哈 是不是很强。
4.再次输入 800再看看那个 返回 和 关于 ,已经是清晰字体 自己用可以使用啦
超强编辑功能一、文本新建很多人苦找TXT及DOC编辑软件但是忽略了我们手中的X-plore!看图:




其实在第二幅图中写上DOC等后缀名还可以得到DOC文件,这下掌中办公就简单搞定!!!
超强编辑功能二、文本编辑
细心的机油可能已经发现上图中有一个编辑选项~~~~对这就是接下来的教程--文本编辑还是图解:


超强编辑功能三、十六进制编辑
(此处普通机油就不必看了,过于专业,仅供专业电脑爱好者使用~~~)还是先看图:




这下修改游戏存档,软件XX,汉化手机照样能行!!!!
注意,此贴的文本编辑只适合UNICODE编码的文本编辑!!
x-plore 中文乱码解决方案
现象1: x-plore打开中文文本文件显示为乱码
经测试,x-plore中新建的文本文件为UNICODE编码,x-plore对UNICODE编 码的中文文件支持程度也最好,不用进行编码设置就可以正常打开,所以要通过x-plore察看管理的中文文件最好直接使用UNICODE编码,或转为 UNICODE编码就可以解决乱码问题。
现象2: 含有中文的文件名压缩打包后从x-plore察看为乱码
这种情况只要用RAR格式打包就可以解决。
无论用内置zip管理器还是x-plore打包成zip,两者察看对方打包文件均为乱码。
使用经验:
常用的文本文件转为UNICODE后用RAR打包,存入手机;需要时可方便使用x-plore察看、解压、复制;如需修改,可解压后用x-plore直接修改,弄完之后重新用RAR打包替换原文件存档。
xplore过期解决方法 ,提示:版本过期需要升级。
一些友友一看到1.30的出现就升级到了1.30(包括我在内),后来就后悔啦因为1.30的要联网注册,后来又把1.30的删掉,再去装1.22就会提示过期。其实1.30也就是可以使用系统主题,其他功能上个人感觉没有多大的变化,好像速度更快一些。
要是有能够忍受开关3秒等待的时间强人,建议你升级到1.30,毕竟优点还是很多的。
像我珍惜时间的,无论如何都不能接受这个……你自己看情况办吧
要是有已经升级到1.30。按照以下方法就可以降级到1.22
1.卸载x-plore 1.30。
2.安装x-plore 1.20 XX版然后用注册机正常注册,附件里提供有手机端和电脑端的注册机( 注册码在安装后的e盘根目录xplore.txt文件中,其实无论你怎么折腾,不管是那个版本,注册码都是这个,记住就好,下次安装时候就不用再用去找注册机啦 像我的注册码就是10089,和10086有点像哦,记住啦每次格机后安装就不用找注册机啦)
3.将注册的x-plore 1.20删除掉,安装x-plore的1.22版本,再次注册。
(其实也会提示更新但是关掉自动更新能够正常使用。)OK
貌似1.32版的文本编辑功能更加强大 ,很多Txt格式的现在已经不乱码啦











下载 
下载
下载 
下载
下载
喜欢
顶
难过
囧
围观
无聊




